주요 수행 업무

데이터 시각화 수행 과제

이클립스 플러그인 또는 RCP 기반으로 주어진 데이터를 다양하게 시각화 하는 소프트웨어를 개발하였습니다.

데이터시각화 이미지 1
  • 이벤트별 시간흐름에 따른 발생 횟수 차트
  • JavaFX를 활용한 차트를 SWT 뷰에서 표현
  • 시리얼 통신으로 데이터 수신
  • 각 차트별 스케일 설정가능
데이터시각화 이미지 2
  • 로봇팔을 이용한 커피 머신 제어 UI
  • 로봇의 각 부위별 전기 데이터 시각화
  • 네트워크 통신 상태 데이터 시각화
  • Modbus TCP 통신 활용
데이터시각화 이미지 3
  • 프로그램 실행 정보 시각화
  • 함수 콜스텍 트리 및 함수별 실행시간을 표시
  • 함수의 시작과 종료를 트리형태로 표현하고 실행정보를 테이블로 표시
  • 함수별 실행 점유율을 백분율로 표시
데이터시각화 이미지 4
  • 함수의 실행시간을 막대 그래프로 시각화
  • 함수를 x축 실행 시간을 y축으로 표시
  • JFreeChart를 활용하여 시각화
데이터시각화 이미지 5
  • 시스템 자원 사용량 시각화
  • CPU, Memory, Task, Disk 실시간 사용량 표시
  • 리소스 사용량 명령의 결과를 스트림으로 수신
데이터시각화 이미지 6
  • 함수 호출 데이터를 불꽃그래프 형식으로 시각화
  • x축은 실행시간이며, y축은 함수콜스택
  • TCP/IP 통신(파이썬 서버-자바 클라이언)
  • 플러그인 안정성 테스트
데이터시각화 이미지 7
  • CPU 이벤트 시각화
  • 실행된 Task를 트리로 표현하고 Task 에서 발생한 이벤트를 시간순서로 시각화
  • TCP/IP 통신
  • 오버뷰를 제공하여 선택 제어
데이터시각화 이미지 8
  • Word2Vec 데이터 시각화
  • 파이썬을 활용한 데이터 이미지화
  • 이미지 데이터를 SWT에서 로딩

개발 도구 수행 과제

이클립스 플러그인을 기반으로 고객이 원하는 개발 및 설정도구를 개발하였습니다.

도구 이미지 1
  • 하이퍼바이저 OS 구현을 위한 설정도구
  • 하이퍼바이저 OS 설정 및 Guest OS 설정
  • 프로젝트 마법사 및 설정 파일 생성 및 편집기 제공
  • 이클립스 플러그인으로 구현
도구 이미지 2
  • 태양광 충전 및 전력 소모 시나리오 생성도구
  • 조도 데이터와 충전량 원시 데이터를 기반으로 충전량 예측
  • 프로그램 실행시 전력 소모량을 기반으로 방전량 예측
  • 자동 구동 사이클 예측을 위한 시나리오 생성
도구 이미지 3
  • Artop 기반 AUTOSAR AP 설정도구
  • 프로젝트 생성 마법사, 컴포넌트 탐색기, 명세편집기 기능 구현
  • 이클립스 플러그인으로 구현
도구 이미지 4
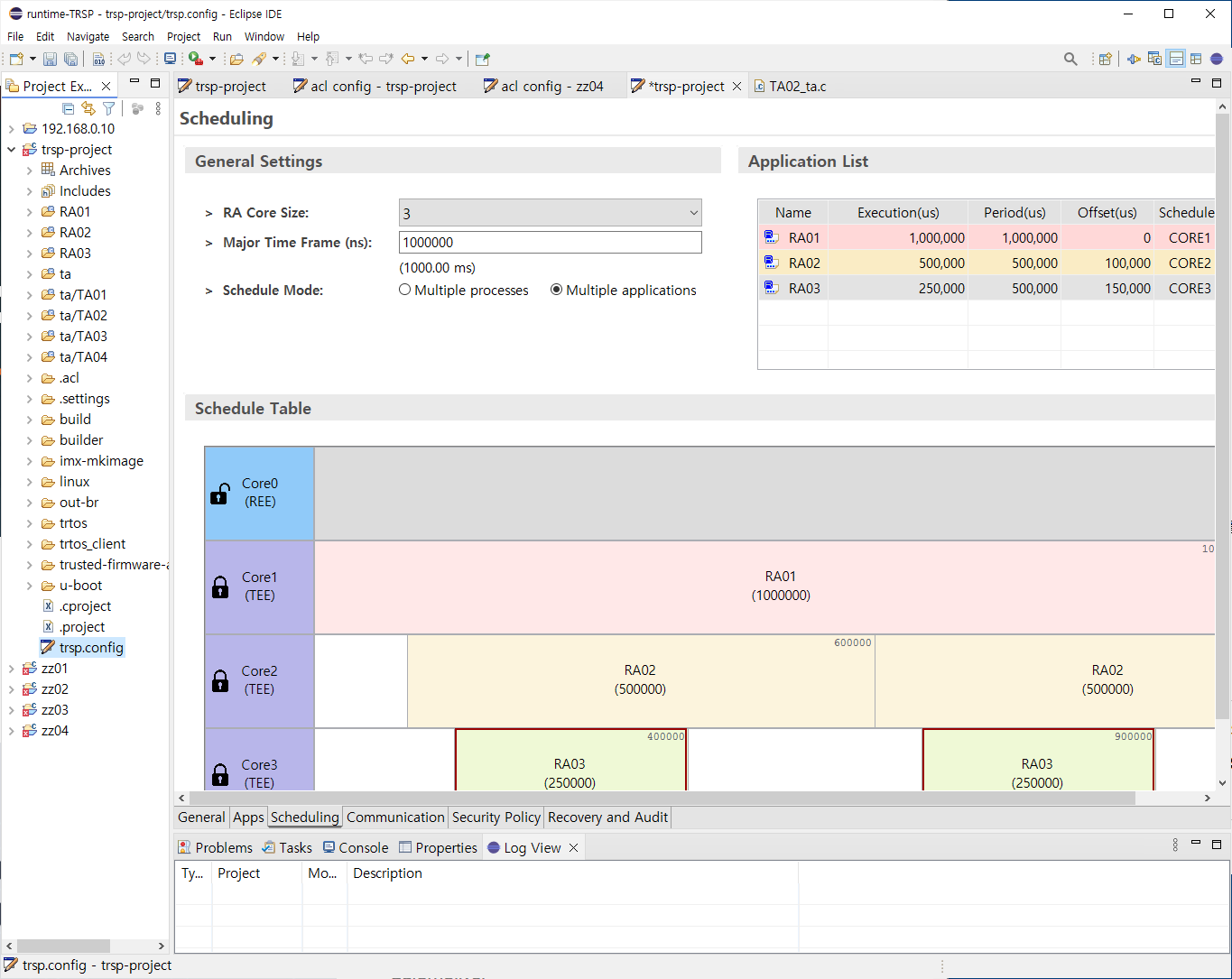
  • 보안 RTOS 및 응용 개발을 위한 도구
  • 프로젝트 생성 마법사, 프로젝트 설정 편집기, 빌드연동, TFTP 기능 구현
  • CPU 스캐쥴, 응용 생성 및 메모리배치 설정 등 고객 요구사항 기능 구현
  • 이클립스 플러그인으로 구현

커스텀 솔루션 수행 과제

고객이 원하는 웹 서비스 또는 독립된 애플리케이션을 개발하여 제공하였습니다.

솔루션 이미지 1
  • 선박 PMS 프로그램 개발 및 공급
  • 고객사에서 요청한 PMS 기능을 구현
  • 기성 제품에서는 제공하지 않는 세부적인 기능 요청 수용
  • 이클립스 RCP기반의 독립된 응용프로그램으로 납품
솔루션 이미지 2
  • 선박 보고서 관리 서비스 구현 및 제공
  • 고객사의 보고 시스템 요구사항을 수용한 기능 구현
  • 웹기반 서비스로 제공
솔루션 이미지 3
  • EV 충방전 스케쥴 생성 모듈 및 스케줄러 관리 프로그램 구현
  • KEPCO에서 진행한 스마트그리드 사업내 V2G 충방전 스케쥴 생성 및 제공 모듈 구현
  • 충전기와 TCP/IP 기반 통신, 관리 시스템과 Rest 기반 통신
  • 시간대별 요금 및 DR을 반영한 최적의 충방전 스케쥴 알고리즘 구현